常见问题

平台通告
新手指南
功能说明
代发服务
供应商服务
维权举报
自助查询
关于我们
平台规则协议

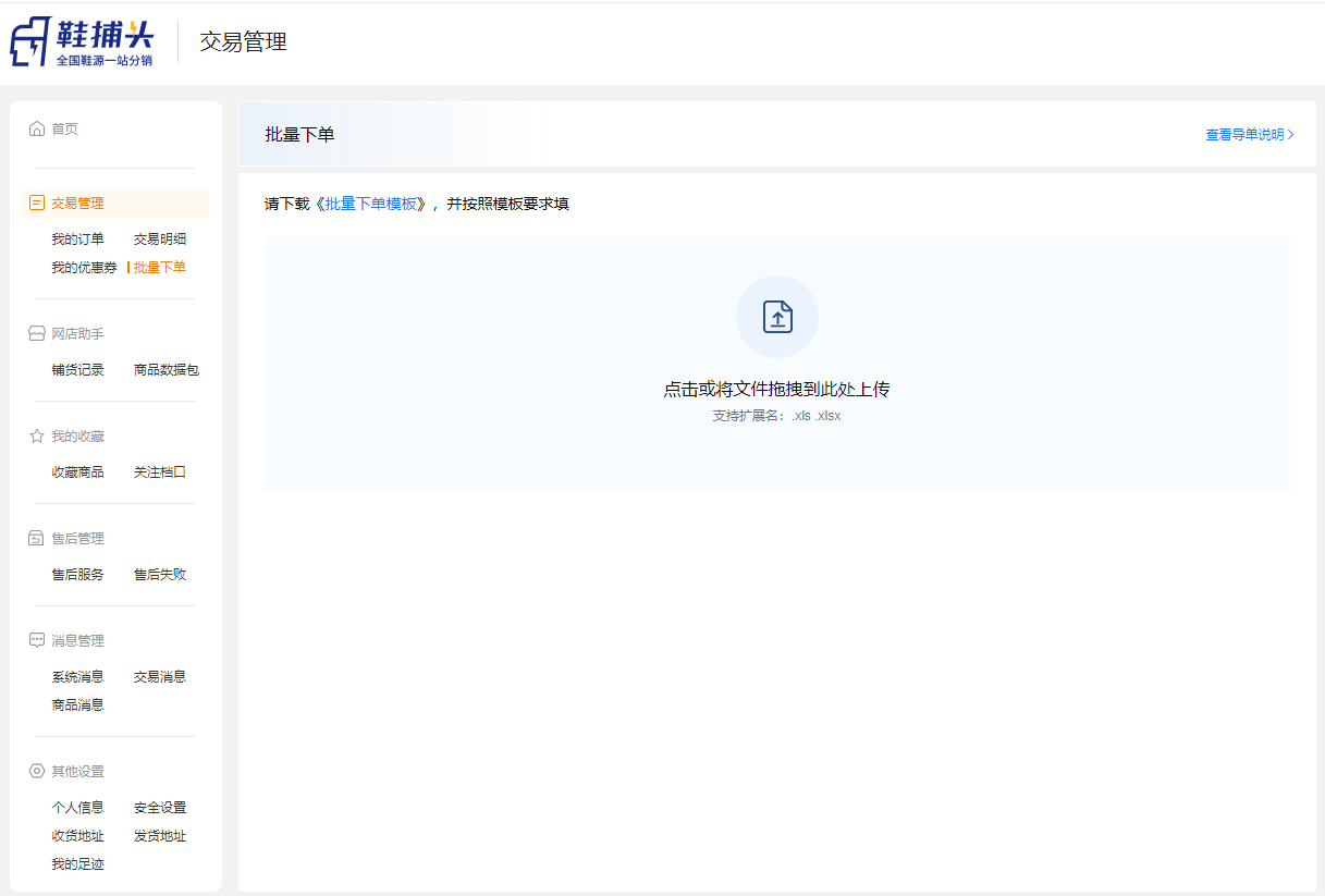
批量下单


为方便广大分销商快速完成下单,鞋捕头提供【批量下单】快捷下单功能。

登录鞋捕头账号,进入【个人中心】-【交易管理】点击【批量下单】按钮进入批量下单流程。


一、首次使用,请先下单订单模板,查看导入表格,每次最多导入200条数据;



二、填写商品链接(UID或者链接)、商品信息(件数,颜色,尺码)收件人信息资料;


三、上传文件到鞋捕头,确认订单配置,订单详情等信息;如果有错误订单(链接地址,颜色,尺码不对,请修改编辑);



四、提交订单,完成批量下单操作。


五、表格导入说明

1、请确保红色字体(链接,件数,颜色,尺寸,姓名,手机,详细收货地址)列都已填充数据,有数据的行记录中红色字体列单元格数据不能为空;

2、强烈建议您将收件人信息填写完整,提高导单效率;